搭建邮箱服务

摘要

ㅤㅤ继部署速查表、热搜聚合之后,紧接着突然打算弄一弄邮箱,这是第 N 次决定搞邮箱,之前多次想鼓捣,都没什么根本动力,也许是最近遇到的各种 Docker 容器都提不起什么兴趣,查看以往博客记录,发现 2022 5 12 号就定了目标,反代、邮箱、网盘、DNS,这是当时的计划清单,邮箱是最后一个才去兑现,当然 DNS 配置过,但是无法使用,记得当时。

ㅤㅤ说来也是巧合,在 Google 里面搜索 Docker 项目之推荐,就发现了热搜聚合,进到容器作者的博客,专门去看了 Docker 分类,就看到了邮箱,最后决定不在第三方脚本里面安装,因为 80443 端口已经被 X-UI 占用,博客教程里面的具体细节还是需要结合官方文档去弄,当然还要有 IPv6 访问,这个就直接参照之前的做法即可。

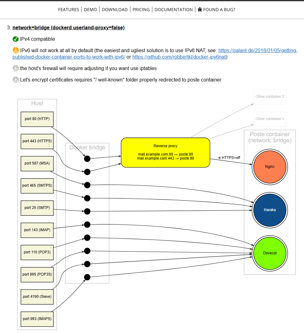
ㅤㅤ第一步就是解析各种记录到邮箱需要安装的服务器,然后就可以直接通过 docker run 启动安装,通过反代服务器完成反向代理,其中参考博客中的做法,实现屏蔽 PRO 几处字样,发现没有生效,通过 ChatGPT 的建议,增加几个反代参数后得以实现,也就是实际情况和博客教程有几处稍微不太一样的地方,目前应该大部分邮箱的收发邮件没什么问题。

ㅤㅤ有个 PTR 记录反向解析需要服务器运营商提供支持,走工单得知可以自行设置,没这个的话,无法收发 Gmail 等邮件,现在一切都正常了,只是发到 Gmail 会出现在垃圾邮件里,收邮件是没什么问题,经过测试 QQ 邮箱也是会默认发送到垃圾邮件里面。另外通过咨询 ChatGPT 得知服务器所在域名并没有造成浪费,依然发挥着应有的作用,解了心中一个疑惑。防火墙规则直接采用之前的开机自动运行脚本即可。下面是几个关键点的记录。

 

特别鸣谢

ChatGPT

THE END